
Rebuilding how Developers search configuration at scale
Rebuilding how Developers search configuration at scale
Used daily by engineers managing 1,000+ parameters across production services
role
Sr UX Designer
timeline
4 Sprints
collaboration
Developers and PMs
Rebuilding how Developers search configuration at scale
Used daily by engineers managing 1,000+ parameters across production services
role
Sr UX Designer
timeline
4 Sprints
collaboration
Developers and PMs


TLDR;

Finding the right parameter was harder than
fixing the bug.
At Appsketiers, where B2C mobile teams ship fast across multiple services, AWS Parameter Store became a bottleneck — slowing debugging, increasing risk, and breaking developer flow.
Finding the right parameter was harder than fixing the bug.
At Appsketiers, where B2C mobile teams ship fast across multiple services, AWS Parameter Store became a bottleneck — slowing debugging, increasing risk, and breaking developer flow.
TLDR;

Finding the right parameter was harder than
fixing the bug.
At Appsketiers, where B2C mobile teams ship fast across multiple services, AWS Parameter Store became a bottleneck — slowing debugging, increasing risk, and breaking developer flow.

Solution
Designing search the way Engineers think
Designing search the way Engineers think
Instead of layering filters on top of AWS’s existing UI, I redesigned search as a system - one that mirrors how engineers reason when they’re debugging, validating, or shipping under pressure.
I worked E2E from research, concept testing to interaction design and system-level UX decisions. I worked closely with engineers and PMs to balance speed, safety, and backend constraints.
Solution
Designing search the way Engineers think
Instead of layering filters on top of AWS’s existing UI, I redesigned search as a system - one that mirrors how engineers reason when they’re debugging, validating, or shipping under pressure.
I worked E2E from research, concept testing to interaction design and system-level UX decisions. I worked closely with engineers and PMs to balance speed, safety, and backend constraints.
40%
reduction in configuration errors during staging → production validation
40%
reduction in configuration errors during staging → production validation
40%
reduction in configuration errors during staging → production validation
3×
increase in advanced filter usage across the mobile teams
3×
increase in advanced filter usage across the mobile teams
3×
increase in advanced filter usage across the mobile teams
Scalable
foundation for enterprise features (saved filters, audit views)
Scalable
foundation for enterprise features (saved filters, audit views)
Scalable
foundation for enterprise features (saved filters, audit views)






User impact
User impact
NEW
NEW
NEW
NEW
Business
Business
NEW
NEW
NEW
NEW
NEW
NEW
I don’t have to remember how search works
anymore, the structure guides me - Vignesh, Developer
I don’t have to remember how search works anymore, the structure guides me - Vignesh, Developer
The chips are great for scanning, but the builder is where I feel confident editing - Shriram, Developer
The chips are great for scanning, but the builder is where I feel confident editing - Shriram, Developer


🧨 Problem at hand
Why did working with AWS Parameter Store feel broken for developers?
Why did working with AWS Parameter Store feel broken for developers?
🧨 Problem at hand
Why did working with AWS Parameter Store feel broken for developers?
I spoke with engineers across 5 product teams
to identify the core principles that would guide the solution.
Imagine, it's Thursday.


An engineer is debugging a failing Lambda across multiple services and regions. Between meetings, he just wants to quickly verify a few parameters - without losing context or opening five tabs.
The problem wasn’t a single interaction - it was a mismatch between the system’s mental model and how engineers reason.
The problem wasn’t a single interaction - it was a mismatch between the system’s mental model and how engineers reason.
Engineers think in services and environments, not isolated parameters
Search options like name, path, and tags were technically accurate but cognitively ambiguous
Filters reset on navigation, forcing users to reassemble context repeatedly
Verifying a single value often required 6+ clicks, multiple tabs, or CLI fallbacks
Engineers think in services and environments, not isolated parameters
Search options like name, path, and tags were technically accurate but cognitively ambiguous
Filters reset on navigation, forcing users to reassemble context repeatedly
Verifying a single value often required 6+ clicks, multiple tabs, or CLI fallbacks
I spoke with engineers across 5 product teams
to identify the core principles that would guide the solution.
I spoke with engineers across 5 product teams
to identify the core principles that would guide the solution.



I did some more digging...
Is it just a UI problem?
Could it also be the UX?
Was there any product thinking?

In dire need for a 3rd party platform
"I've searched for a third party client to view hierarchial and find secrets more easily, but I've not found any."
I did some more digging...
Is it just a UI problem?
Could it also be the UX?
Was there any product thinking?

In dire need for a 3rd party platform
"I've searched for a third party client to view hierarchial and find secrets more easily, but I've not found any."

Narrowing the Problem
How might we help engineers find and reason about parameters across complex systems without friction?
How might we help engineers find and reason about parameters across complex systems without friction?
How might we help engineers find and reason about parameters across complex systems without friction?
🔍 Initial Assumptions
“If it works for AWS, it'll work for us, and we realized nope!”
I mapped how engineers actually move through parameter workflows - from quick lookups during deploys to high-pressure incident checks.
Instead of jumping straight to UI, I explored system-level flows, edge cases, and failure paths to understand where context was lost and risk was introduced.
I mapped how engineers actually move through parameter workflows - from quick lookups during deploys to high-pressure incident checks.
Instead of jumping straight to UI, I explored system-level flows, edge cases, and failure paths to understand where context was lost and risk was introduced.



Proving the Direction Early
we didn't want to solve for surface
usability but for system correctness.

High-fidelity concept prototypes were used to validate the search and filtering model before development.
They aligned stakeholders early and reduced risk around complex logic such as scoping, grouping, and stateful context.
High-fidelity concept prototypes were used to validate the search and filtering model before development.
They aligned stakeholders early and reduced risk around complex logic such as scoping, grouping, and stateful context.
Design Method
we didn't want to solve for surface usability but for system correctness.

Design Method
we didn't want to solve for surface usability but for system correctness.







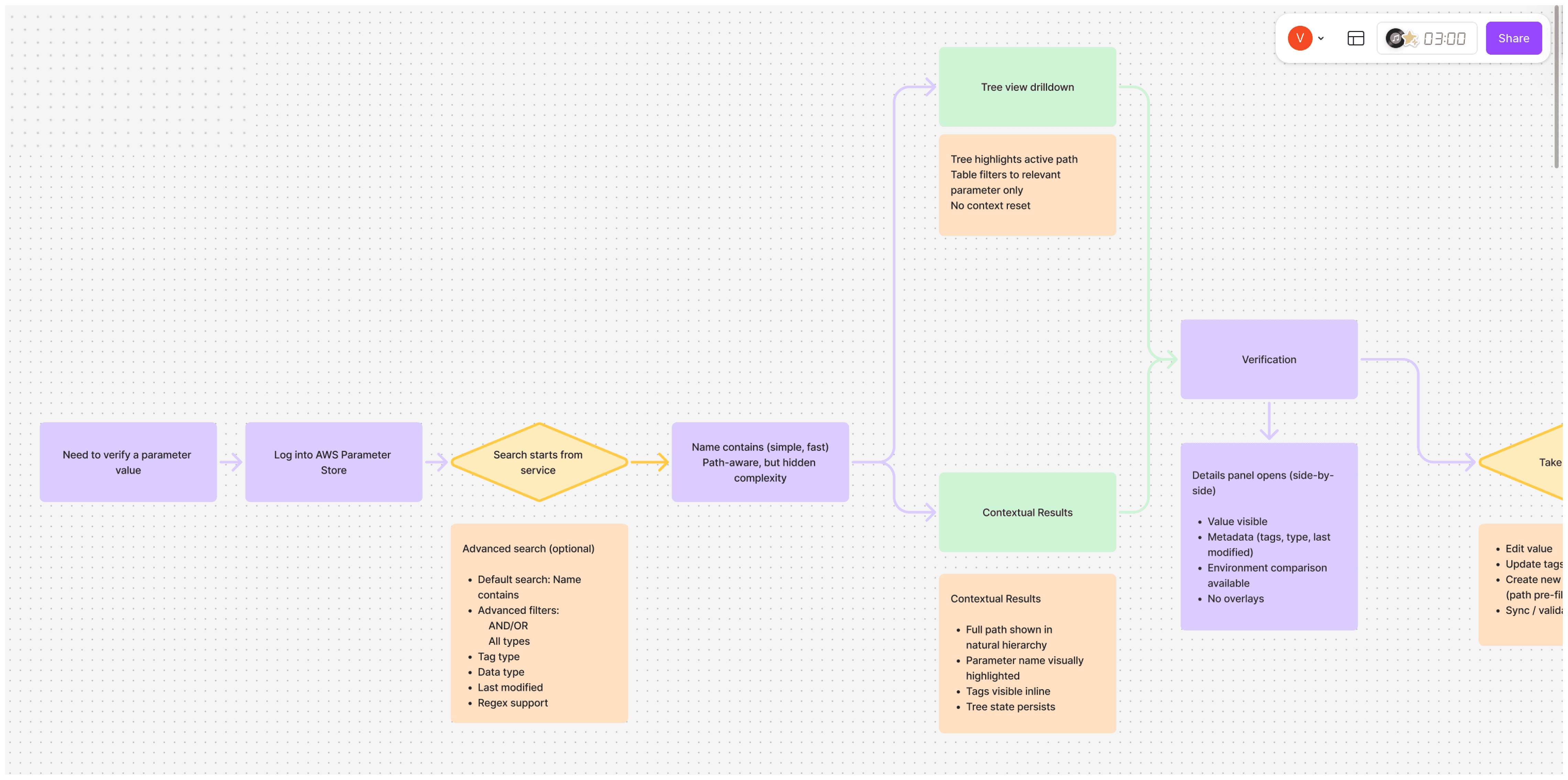
The Core Experience
Smarter Search by Default
Smarter Search by Default
Smarter Search by Default
Developers shouldn’t need a manual to find what they’re looking for. We redesigned search to default to “name contains”, added autocomplete, and separated power filters into their own panel.
Developers shouldn’t need a manual to find what they’re looking for. We redesigned search to default to “name contains”, added autocomplete, and separated power filters into their own panel.









Filters that think like You
Filters that think like You
Search results are immediately scannable and relevant.
Default search stays simple, while complexity unfolds only when needed - advanced filters, AND / OR logic, and pattern matching appear progressively as the user refines intent.
Search results are immediately scannable and relevant.
Default search stays simple, while complexity unfolds only when needed - advanced filters, AND / OR logic, and pattern matching appear progressively as the user refines intent.



IDE-Like Creation Flow
IDE-Like Creation Flow
IDE-Like Creation Flow
Creating parameters felt like coding - pre-filled paths, multi-tag input, and contextual creation from the hierarchy made it feel fast and familiar.
“This feels like how I write in Kotlin.” - Insight from CT
Creating parameters felt like coding - pre-filled paths, multi-tag input, and contextual creation from the hierarchy made it feel fast and familiar.
“This feels like how I write in Kotlin.” - Insight from CT



Embedded Decisions
Embedded Decisions
Embedded Decisions
Critical actions live where context already exists. Inline value visibility, environment comparisons, and edit actions are available without navigating away - reducing mistakes and supporting confident decisions during staging → production workflows.
Critical actions live where context already exists. Inline value visibility, environment comparisons, and edit actions are available without navigating away - reducing mistakes and supporting confident decisions during staging → production workflows.





Designing with Systems Thinking
Designing with Systems Thinking
Good UX fixes screens. Systems thinking fixes bottlenecks.
Good UX fixes screens. Systems thinking fixes bottlenecks.
Good UX fixes screens. Systems thinking fixes bottlenecks.



75%
fewer clicks for nested parameter hierarchies
75%
fewer clicks for nested parameter hierarchies
75%
fewer clicks for nested parameter hierarchies
2.5×
faster parameter discovery across large hierarchies
2.5×
faster parameter discovery across large hierarchies
2.5×
faster parameter discovery across large hierarchies
100%
task success rate for complex AND/OR queries in round 2
100%
task success rate for complex AND/OR queries in round 2
100%
task success rate for complex AND/OR queries in round 2
User impact
NEW
NEW
User imapct
User imapct
User imapct
User imapct
User impact
NEW
NEW
User imapct
User imapct
NEWUser imapct
User imapct
